So nutzen Sie Ihren SSH-/SFTP-Zugang
Mit SFTP (Secure File Transfer Protocol) übertragen Sie Dateien verschlüsselt zwischen Ihrem Rechner und dem STRATO-Webspace. SSH (Secure Shell) stellt eine verschlüsselte Terminalverbindung bereit, mit der Sie Befehle auf dem Webserver ausführen können. In Ihrem STRATO-Kundenlogin können Sie für jedes Projekt eigene Zugänge anlegen, das Startverzeichnis festlegen und Passwörter verwalten. Unten finden Sie die Schritte von der Einrichtung bis zur Nutzung mit FileZilla (SFTP) und PuTTY (SSH).
Was ist SFTP und SSH?
- SFTP: Dateiübertragungsprotokoll, das den SSH-Tunnel nutzt. Alles läuft verschlüsselt über Port 22. Empfohlen gegenüber klassischem FTP.
- SSH: Verschlüsselte Fernzugriffsverbindung auf die Shell des Servers (Terminal). Ermöglicht das Ausführen von Befehlen innerhalb Ihres Webspaces.
- SFTP + SSH: Ein Zugang, der sowohl SFTP als auch SSH erlaubt. Wenn Sie nur Dateien übertragen möchten, genügt SFTP.
SFTP/SSH im STRATO-Kundenlogin aufrufen
- Melden Sie sich im STRATO-Kundenlogin an.
- Navigationspfad: «Datenbanken und Webspace» → «SFTP & SSH».
- Auf der Übersichtsseite sehen Sie:
- Liste vorhandener Zugänge mit Benutzername und Startverzeichnis.
- Rechts oben den personalisierten Servernamen sowie den Port (22).
- Einen Button «+ Neu anlegen» zum Erstellen neuer Zugänge.
- Für jeden Zugang ein Menü mit drei Punkten für Details/Änderungen.
SFTP- oder SFTP+SSH-Zugang anlegen
- Klicken Sie auf «+ Neu anlegen».
- Optional: Tragen Sie einen Kommentar ein (z. B. „für WordPress-Uploads“).
- Vergeben Sie ein sicheres Passwort.
- Wählen Sie den Typ:
- SFTP (empfohlen) oder
- SFTP + SSH (falls Sie zusätzlich Terminalzugriff benötigen).
- Wählen Sie ein Stamm- bzw. Startverzeichnis. Dieser Zugang sieht nur dieses Verzeichnis und darunterliegende Ordner.
- «Speichern». Der Benutzername wird automatisch generiert.
Hinweis: Der Benutzername ist systemseitig vorgegeben und wird in der Liste angezeigt.
Serverdaten und Zugangsdaten finden
- In der rechten Seitenbox der Übersicht sehen Sie:
- Server: personalisierter Hostname (Beispiel-Muster: 501****03.ssh.w*.strato.hosting).
- Port: 22.
- In der Zugangs-Liste finden Sie:
- Den automatisch generierten Benutzernamen (z. B. su******).
- Das Startverzeichnis.
Diese drei Angaben (Server, Benutzername, Passwort) plus Port 22 benötigen Sie für SFTP. Für SSH gelten dieselben Server- und Benutzerdaten.
Mit SFTP verbinden (Beispiel: FileZilla)
Vorbereitung: Installieren Sie FileZilla Client von filezilla-project.org.
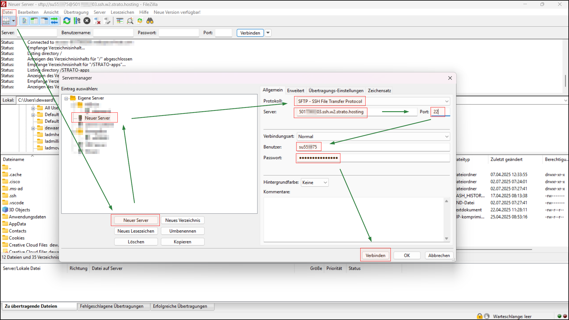
A. Einmalig im Servermanager speichern
- «Datei» → «Servermanager» → «Neuer Server».
- Protokoll: SFTP – SSH File Transfer Protocol.
- Server: personalisierter Servername aus dem STRATO-Kundenlogin.
- Port: 22.
- Verbindungsart: Normal.
- Benutzer: der generierte Benutzername (z. B. su******).
- Passwort: das beim Anlegen gesetzte Passwort.
- Verbinden. Bestätigen Sie beim ersten Verbindungsaufbau den Fingerabdruck des Servers (Host Key), damit FileZilla dem Ziel vertraut.
B. Dateien hochladen
- Linke Seite: Ihre lokalen Dateien/Ordner.
- Rechte Seite: Ihr Webspace ab dem gewählten Startverzeichnis.
- Ziehen Sie Dateien/Ordner per Drag & Drop von links nach rechts.
- Achten Sie darauf, Dateien für die Webseite ins passende Verzeichnis (z. B. den dokumentierten Webroot Ihres Projekts) zu übertragen.
Tipp bei Verbindungsproblemen:
- Prüfen Sie Benutzername/Passwort, Servernamen und Port 22.
- Stellen Sie sicher, dass Sie SFTP als Protokoll gewählt haben (nicht FTP oder FTPS).
- Testen Sie, ob der Zugang in der STRATO-Übersicht aktiv ist und das richtige Startverzeichnis besitzt.
Versteckte Dateien anzeigen (z. B. .htaccess)
Manche wichtige Konfigurationsdateien beginnen mit einem Punkt und sind standardmäßig ausgeblendet.
In FileZilla:
- Menü «Server» → «Auflistung versteckter Dateien erzwingen» aktivieren.
- Falls weiterhin ausgeblendet: «Ansicht» → «Datei-/Verzeichnisfilter» → Deaktivieren Sie den Filter «Configuration files» bzw. entfernen Sie das Häkchen.
Über SFTP sind Punktdateien anschließend sichtbar und bearbeitbar.
SFTP-Zugänge verwalten, ändern, löschen
In der Liste Ihrer SFTP/SSH-Zugänge finden Sie rechts neben jedem Eintrag ein Drei-Punkte-Menü. Dort können Sie:
- Details einsehen
- Kommentar ändern
- Passwort ändern
- Zugang löschen
Hinweise:
- Passwort vergessen? Nutzen Sie «Passwort ändern» und aktualisieren Sie das gespeicherte Passwort in FileZilla.
- Startverzeichnis anpassen: Erstellen Sie bei Bedarf einen neuen Zugang mit dem gewünschten Startverzeichnis.
- Sicherheit: Verwenden Sie für verschiedene Zwecke getrennte Zugänge mit jeweils eigenem Startverzeichnis und Passwort.
SSH nutzen (Beispiel: PuTTY)
Voraussetzung: Beim Anlegen des Zugangs den Typ «SFTP + SSH» wählen.
- Laden und starten Sie PuTTY).
- Host Name (or IP address): personalisierter Servername aus dem STRATO-Kundenlogin.
- Port: 22. Connection type: SSH.
- Optional: Speichern Sie die Sitzung unter Saved Sessions → Save.
- Klicken Sie auf Open.
- Beim ersten Mal: Bestätigen Sie den Host-Key-Dialog (vertrauenswürdiger Server).
- Login as: Ihren generierten Benutzernamen eingeben (z. B. su******).
- Passwort eingeben.
Hinweis: In PuTTY wird bei der Passworteingabe nichts angezeigt – das ist normal.
Sie befinden sich nun im Terminal im hinterlegten Startverzeichnis.
Basisbefehle:
ls
Listet Dateien/Ordner auf. Mit -la sehen Sie auch versteckte Dateien (z. B. .htaccess).
Beispiel: ls -la
cd
Wechselt das Verzeichnis.
Beispiele: cd public, cd .. (ein Ordner hoch), cd ~ (ins Home)
pwd
Zeigt den aktuellen Pfad an.
Beispiel: pwd
less
Betrachtet lange Dateien seitenweise; q beendet.
Beispiele: less error.log, less -N access.log
grep
Sucht nach Textmustern in Dateien/Ordnern.
Beispiele: grep -n "Fatal" error.log, grep -R "cache" .
cp
Kopiert Dateien/Ordner. Mit -r rekursiv.
Beispiele: cp index.php index.bak, cp -r img/ img_backup/
mv
Verschiebt oder benennt Dateien/Ordner um.
Beispiele: mv index.bak index.php, mv uploads/* media/
rm
Löscht Dateien/Ordner. Mit -r rekursiv, mit -i nachfragen.
Beispiele: rm datei.tmp, rm -ri alter_ordner
Achtung: rm -rf löscht ohne Rückfrage – nur verwenden, wenn Sie absolut sicher sind.
mkdir
Erstellt Ordner. Mit -p auch verschachtelte Strukturen.
Beispiele: mkdir assets, mkdir -p app/cache/tmp
chmod
Ändert Dateirechte (Zugriffsrechte).
Beispiele: chmod 644 .htaccess, chmod -R 755 public_html
Beenden: exit eintippen oder das Fenster schließen.
Häufige Fragen und Tipps
- Unterschied SFTP vs. FTPS? SFTP läuft über SSH (Port 22). FTPS ist FTP mit TLS über Port 21/990. Nutzen Sie für STRATO-Zugänge die in der Übersicht angegebenen SFTP-Daten.
- Mehrere Projekte trennen? Legen Sie pro Projekt einen eigenen Zugang mit passendem Startverzeichnis an.
- Rechte-/Schreibfehler? Prüfen Sie, ob Sie im richtigen Startverzeichnis sind. Ggf. Zugriffsrechte serverseitig anpassen oder den Support kontaktieren.
- Sicherheit erhöhen:
- Lange, einzigartige Passwörter verwenden.
- Zugänge, die nicht mehr benötigt werden, löschen.




